Overview
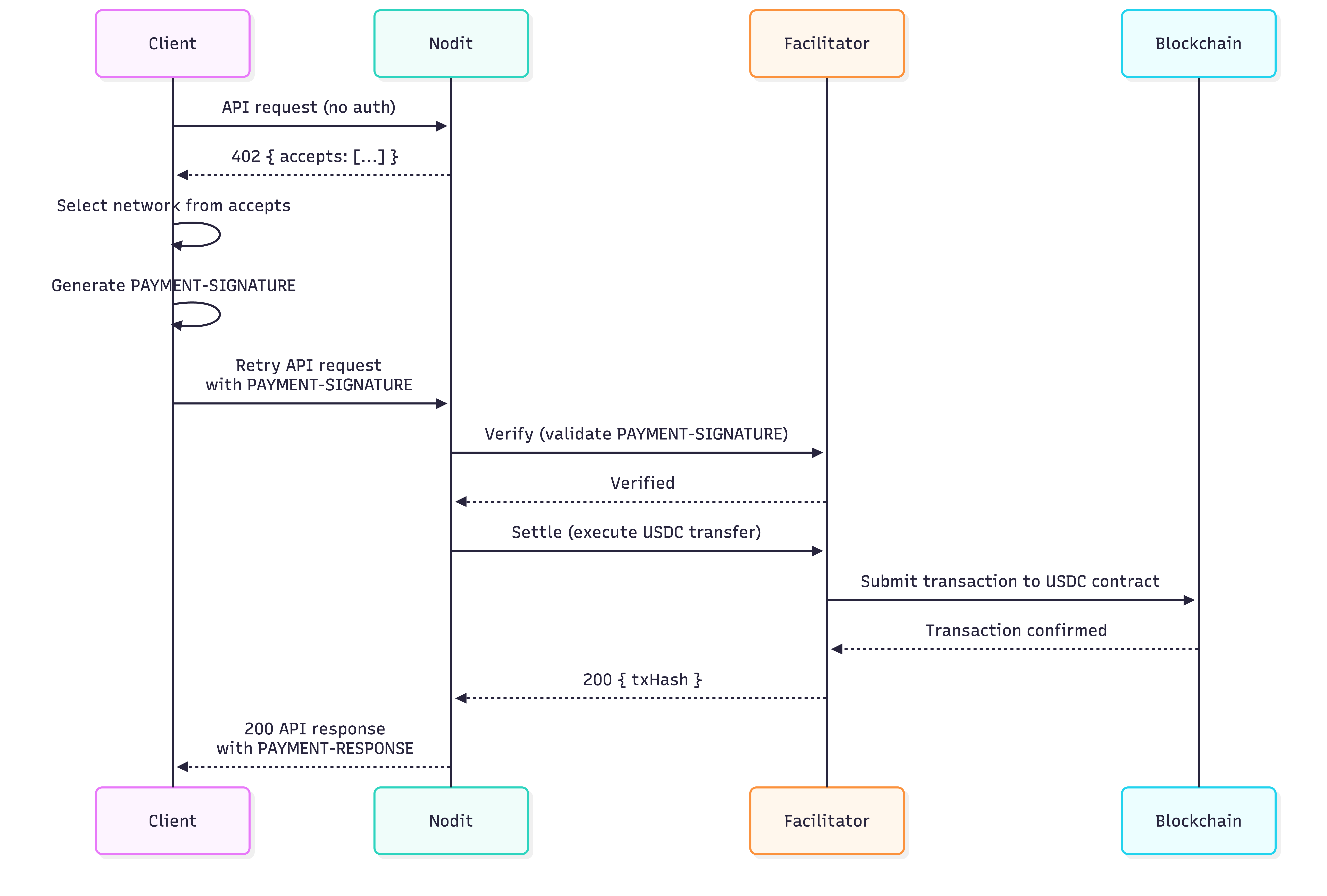
Nodit supports the x402 payment protocol v2. x402 is a payment protocol based on the HTTP 402 Payment Required status code, enabling API payment through wallet signatures alone.
With just a blockchain wallet and USDC — no account registration or API Key required — Nodit's Web3 Data API and Node API are immediately accessible.
What is x402?
The conventional Plan subscription model for Nodit APIs requires account registration, payment information setup, and plan selection before access. x402 provides an alternative payment path that bypasses these prerequisites entirely. It is particularly suited for developers and AI agents that need to call APIs immediately without onboarding.
-
Call Nodit APIs without signing up
Nodit-supported APIs across Ethereum, Solana, and other networks can be called on demand without a subscription. Web3 Data API and Node API are available immediately without account registration or plan selection, reducing the initial adoption cost. -
Autonomous access for AI agents
AI agents can handle authentication and payment autonomously using wallet signatures. Payment payloads are generated and signed at runtime, eliminating the need for human-managed credentials. -
Transparent payment terms
x402 specifies payment terms — amount, recipient address, and network — in the response header of each API call. Per-request cost visibility simplifies budget planning and expense tracking.
The following comparison highlights the upfront steps that x402 eliminates relative to Plan subscriptions.
| Plan Subscription | x402 | |
|---|---|---|
| Prerequisites | Account registration, payment info, plan selection | Blockchain wallet and USDC |
| Authentication | API Key | Wallet signature |
| Billing unit | Monthly subscription | Per-request (or credit top-up) |
| Best suited for | Stable, fixed workloads | Developers and AI agents that need immediate access |
Payment Methods (Pay-Per-Use, Credit)
Nodit supports two payment methods through x402. Pay-Per-Use follows the standard x402 protocol flow, while Credit is a pre-funded mode built by Nodit on top of x402. Choose the method that best fits the usage pattern.
Each API request is settled directly through an on-chain transaction — no pre-funding required. A wallet is all that is needed to get started.
Suited for low-frequency calls, prototyping, or scenarios where immediate access without pre-funding is required. A wallet capable of EIP-712 signing or Solana transaction signing is sufficient.
The key differences between the two methods are summarized below.
| Credit Mode | Pay-Per-Use Mode | |
|---|---|---|
| JWT required | SIWx authentication required (valid for 1 hour) | Not required |
| Minimum payment unit | 0.01 USDC (minimum top-up amount) | 0.001 USDC (per API request) |
| Payment method | On-chain only at top-up | On-chain per request |
| Per-request overhead | Low (off-chain credit deduction) | High (on-chain USDC settlement) |
| Gas fees | Incurred only at top-up; none for API calls | Incurred per request |
| Best suited for | High-frequency calls, predictable workloads | Low-frequency calls, prototyping |
For implementation details and supported API pricing, see the following pages.
